an HTML- and CSS editor that helps web developers create syntactically correct and accessible HTML and CSS documents

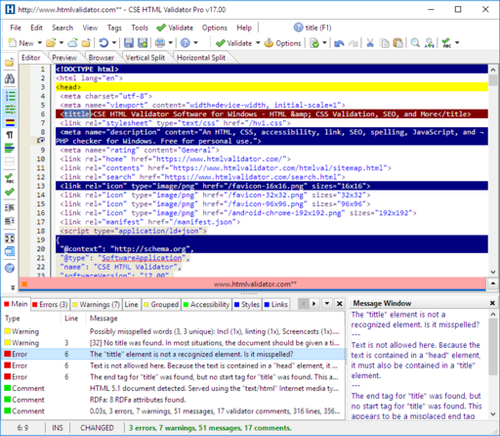
CSE_HTML_Validator_v17_for_Windows_Main_Screenshot.png
CSS HTML Validator (previously named CSE HTML Validator) is an HTML editor and CSS editor for Microsoft Windows (and Linux and other Unix-like operating systems when used with Wine) that helps web … Wikipedia
Factsheet
Developer AI Internet Solutions LLC
Stable release 2025 (v25.01)
/ January 7, 2025; 10 months ago (2025-01-07)
Operating system Windows 10 and later
Factsheet
Developer AI Internet Solutions LLC
Stable release 2025 (v25.01)
/ January 7, 2025; 10 months ago (2025-01-07)
Operating system Windows 10 and later
🌐
Microsoft Store
apps.microsoft.com › detail › 9p7xr23j09fx
Free CSS Formatter - Free download and install on Windows | Microsoft Store
Open the CSS file quickly and format the CSS file so it is more readable. Open and edit your CSS files instantly for free using this software. You can open and edit your CSS files directly to make the code more readable, and save these changes directly onto your desktop.
🌐
Rapidcsseditor
rapidcsseditor.com › download.php
Rapid CSS editor - Download
Rapid CSS editor is an HTML and CSS code editor with productivity features.
People also ask

Is there an HTML and CSS validator for Linux?
Yes, there is a command line tool for Linux (htmlval) that checks HTML and CSS documents. It is based on the validation engine in CSS HTML Validator for Windows.
🌐
htmlvalidator.com
htmlvalidator.com › download
Download CSS HTML Validator 2025 for Windows, Mac, and Linux
Is there an HTML and CSS validator for Mac?
Yes, there is a command line tool for Mac and macOS (htmlval) that checks HTML and CSS documents. It is based on the validation engine in CSS HTML Validator for Windows.
🌐
htmlvalidator.com
htmlvalidator.com › download
Download CSS HTML Validator 2025 for Windows, Mac, and Linux
How do I validate both HTML and CSS?
You can use CSS HTML Validator for Windows, Mac, and Linux to validate both HTML and CSS at the same time.
🌐
htmlvalidator.com
htmlvalidator.com › download
Download CSS HTML Validator 2025 for Windows, Mac, and Linux
🌐
Softonic
en.softonic.com › downloads › css
Download Css - Best Software & Apps
Download Css. Free and safe download. Download the latest version of the top software, games, programs and apps in 2025.
🌐
Htmlvalidator
htmlvalidator.com › download
Download CSS HTML Validator 2025 for Windows, Mac, and Linux
CSS HTML Validator - The all-in-one HTML & CSS web development tool for Windows, & console tool for Mac and Linux ... FREE UPGRADE: Buy 2025/v25 now and automatically receive a FREE upgrade to 2026/v26 when available. The latest version requires Windows 10/11, or Mac for htmlval for Mac, or Linux for htmlval for Linux. See what's new in the latest version. For Windows, only the Pro edition is available as a trial download.
🌐
W3C
w3.org › Style › CSS › software.en.html
CSS software
2003-02-14 Bradbury Software has released version 3.10 of TopStyle Pro, a CSS1 & 2 editor. New in this version: support for Opera 7, the W3C HTML & CSS validators and Bobby. (Windows, free trial) 2002-05-02 Daniel Glazman (daniel @glazman.org) has announced a CSS editor add-on for Composer, the content editor of Mozilla/Netscape 6. This CSS editor is an open-source work in progress and can be freely downloaded...
🌐
apponic
rapid-css.apponic.com
Rapid CSS Download
Rapid CSS Download - Design, create, edit, and deploy modern CSS-based Web sites.
🌐
Software Informer
free-css-toolbox.informer.com › windows › developer tools › webmaster tools › free css toolbox
Free CSS Toolbox. Get the software safely and easily.
October 2, 2025 - Free CSS Toolbox 1.1.0.7 Download · Free · Edit program info · Info updated on: Oct 2, 2025 · Software Informer · Download popular programs, drivers and latest updates easily · Free CSS Toolbox is a free productivity software for web ...
Rating: 4.2 ​ - ​ 5 votes
Find elsewhere
🌐
Bootstrap
getbootstrap.com
Bootstrap · The most popular HTML, CSS, and JS library in the world.
Jump right into building with Bootstrap—use the CDN, install it via package manager, or download the source code. ... Install Bootstrap’s source Sass and JavaScript files via npm, RubyGems, Composer, or Meteor. Package-managed installs don’t include documentation or our full build scripts. You can also use any demo from our Examples repo to quickly jumpstart Bootstrap projects. ... Read our installation docs for more info and additional package managers. When you only need to include Bootstrap’s compiled CSS or JS, you can use jsDelivr.
🌐
CNET
download.cnet.com › html-css-editor-for-windows-10 › 3000-20418_4-77572473.html
HTML CSS Editor for Windows 10 for Windows - Free download and software reviews - CNET Download
February 29, 2024 - Download HTML CSS Editor for Windows 10 latest version for Windows. HTML CSS Editor for Windows 10 latest update: February 29, 2024
Rating: 4 ​ - ​ 1 votes
🌐
FileHorse
filehorse.com › windows › developer tools
Rapid CSS Editor Download (2025 Latest)
Download Rapid CSS Editor for Windows PC from FileHorse. Safe and Secure. Design and edit cascading style sheets for Windows PC.
🌐
SourceForge
sourceforge.net › projects › csshtmlnotepad
CSS HTML Notepad download | SourceForge.net
CSS HTML Notepad
Download CSS HTML Notepad for free. CSS HTML Notepad is an app to create web pages. CSS HTML Notepad is easy to use app which helps in creating web pages. This app is a html generator and the code is created for you. CSS HTML Notepad is easy to use app which helps in creating web pages. This app is a html generator and the code is created for you. CSS HTML Notepad has Live Preview in order to see how the web page is currently looking. Also the web page can be seen in different web browsers to check browser compability with web page. · Enjoy CSS HTML Notepad. · App created in vb.net by Damian B
Rating: 5 ​
🌐
Blumentals
blumentals.net › csstool › download.php
Free CSS Toolbox - Download
Free CSS Toolbox is a freeware productivity software for web developers who work with CSS code.
🌐
Softonic
en.softonic.com › downloads › css-editor-for-windows
Download Css Editor For Windows - Best Software & Apps
Download Css Editor For Windows. Free and safe download. Download the latest version of the top software, games, programs and apps in 2025.
🌐
HTMLPad
htmlpad.net
HTML5 editor, CSS3 editor, JavaScript editor
HTMLPad includes full-blown CSS studio and a powerful JavaScript editor offering you a complete package. What's new in 2025? Download Free trial | Windows License Agreement | How to uninstall?
🌐
Microsoft Store
apps.microsoft.com › detail › 9wzdncrdhlfp
HTML CSS Editor - Download and install on Windows | Microsoft Store
It is a HTML CSS editor where you can type your HTML and CSS in the top area and your result will dynamically displayed in the bottom area.
🌐
W3Schools
w3schools.com › w3css › w3css_downloads.asp
W3.CSS Downloads
<!DOCTYPE html> <html> <title>My Web</title> <meta name="viewport" content="width=device-width, initial-scale=1"> <link rel="stylesheet" href="https://www.w3schools.com/w3css/5/w3.css"> Try It Yourself » · Or download w3.css and run it from your own web site:
🌐
Softonic
en.softonic.com › downloads › css-editor
Download Css Editor - Best Software & Apps
Download Css Editor. Free and safe download. Download the latest version of the top software, games, programs and apps in 2025.
🌐
CNET
download.cnet.com › simple-css › 3000-10247_4-10349478.html
Simple CSS for Windows - Free download and software ...
JavaScript is disabled in your browser · Please enable JavaScript to proceed · A required part of this site couldn’t load. This may be due to a browser extension, network issues, or browser settings. Please check your connection, disable any ad blockers, or try using a different browser
🌐
Softonic
en.softonic.com › downloads › html-css
Download Html Css - Best Software & Apps
Download Html Css. Free and safe download. Download the latest version of the top software, games, programs and apps in 2025.
🌐
Guru99
guru99.com › home › software engineering › code editor › 13 best free css editor software (2025)
13 Best FREE CSS Editor Software (2025)
February 21, 2025 - Following is a handpicked list of Top CSS Editors, with their features and website links. The list contains both open source (free) and commercial (paid) software.